Products

       
   
Tree-logic.com
Technology
demonstrations
products
investors and partners
Press Book
Contact us
Home Page Tree-logic.com
       
     

Go to the french site

      
     
                       

T.Rex

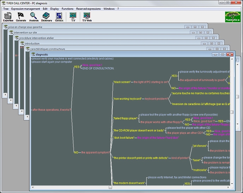
T.Rex (Tree Rules EXtractor) is a natural language generator based on La Maieutique. It develops each application in the form of an expert system. An application = a text rule base. It is an intuitive tool for very PC user and even for IT professionals, who, with such a tool, save a lot of time in analysis, development and testing. Key features of T. Rex are its natural language, smart graphics and conversational interface. The computer acts as a La Maieutique expert, guiding the developer and leading him to become aware of the method which the program will have to use. It shows the method using decision trees. It constantly checks the relevance of the work and report inconsistencies. At any time it can show the user the corresponding program, so this can be tested in multiple ways.

Example of a T. Rex decision tree and corresponding Conversational

Arbre pc diagnosis


Dialogue PC diagnosis



Tiara Vocale

Tiara Vocale is Tree Logic's technological showcase. It is an intelligent and vocal interface intended to replace OS such as Windows, Mac or the standard web. A demonstration video (long enough to watch) in French is visible here. An article in english about it is here
Tiara Vocale has been designed to enable users to customize their computers, effectively turning them into robots endowed with the power of speech and intelligence. A PC can manage many devices, including commercially available robots.

Tiara Vocale is composed of six elements, built in order to humanize the computer:
  • A chatterbot
  • Vocal recognition
  • Speech synthesis (with text-to-speech)
  • A data base (describing the contents of the computer and the user-generated developments, see Tiara Explorateur)
  • Demonstrations of Conversationals
  • A simplified auto-learning (The complete function is in T.Rex)

The size of Tiara Vocale is 52 MB. It fits on a USB drive or a CD.
 



TREE LOGIC LTD - Château de La Mouhée - 85110 CHANTONNAY - France
Tél : +33.(0)9.52.74.93.28 - Mob : +33.(0)6.82.92.69.03
E-mail : jpl[@]tree-logic.com - Web : http://www.tree-logic.com